SheetLink
Применение 1: Экспорт и Импорт значений параметров для элементов выбранной категории модели.
Доступны Категории Модели, Аннотации, Типы (Elements), Спецификации, Пространства (Spatial)

Основное:
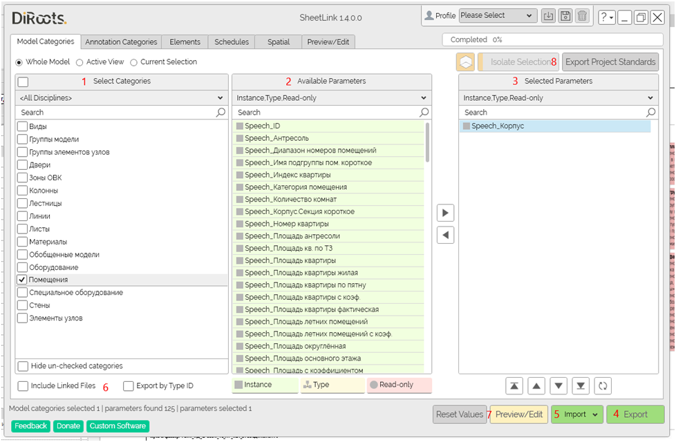
- Выбор Категории
- Выбор доступных параметров (перебрасываем вправо, аналогично работе со спец.)
- Список выбранных параметров
- Экспорт (экспортируем в GSheets сразу в формате gsheet)
- Импорт (импорт выполняется напрямую из GSheets)
Дополнительно:
- Экспорт значений параметров возможен для элементов из связей
- Доступен редактор Excel прямо в окне SheetLink (он не работает с формулами, нестабилен)
- Доступен Экспорт и Импорт значений Параметров Проекта
Применение 2: Данный инструмент подходит для заполнения параметров в спецификациях

Важно:
— Для заполнения спецификаций по параметрам EIR использовать (*) в начале имени, они будут попадать в начало списка.
— При импорте всегда выбирать Skip Grouped Elements
— После импорта измененных спецификаций проверять приняла ли модель значения – это может происходить частично, если элементы заняты другим пользователем (потребуется синхронизация/переоткрытие модели). SheetLink при этом не выдает ошибку.
TableGen
Применение: Импорт файла Excel в Revit в качестве спецификации с последующим размещением на листах. Предполагается использование для размещения дополнительной информации (участники проекта с их контактными данными).
Данный инструмент создает связи с файлом Excel, которые могу быть обновлены при необходимости.

Для корректного импорта файла Excel должны быть заполнены:
- WorkSheet – название листа
- WorkSheet Region – Область (выделяем область в Excel, заполняться вручную «Complete» перед сохранением файла Excel)
FamilyReviser
Применение 1: Экспорт семейств из проекта.
*позволяет экспортировать семейства без предупреждений Revit

- Выбрать семейства для экспорта
- Указать куда сохранять (Ctrl+A, указать папку)
Применение 2: Исправление нейминга в Именах и Типах семейств. Проверка семейств в проекте.

- Выбрать категорию семейств
- Выбрать Type Name для работы с именем типа
- Указать что найти, на что изменить
- Проверить, применить изменения
Применение 2: Проверка семейств на ошибки

- Перейти на вкладку Health
- Запуск
- Проверка отчета об ошибках
ParaManager
Применение: Импорт + Экспорт заданного списка параметров со всеми свойствами из ФОП. Позволяет не добавлять вручную параметры ФОП в каждый файл отдельно.

- Вручную добавить параметры из ФОП в проект с настройкой всех доступных свойств (группы, изменение по экземплярам групп, категории)
- ParaManager – Import/Export – Export to Excel (экспорт в качестве Shared Parameters работают некорректно с UTF русским – выдает иероглифы)
- Выбрать параметры
- Экспортировать

- Открыть другой файл
- ParaManager – Import/Export – Import from Excel
Импорт выполняется автоматически, с сохранением всех свойств параметра от GUID до категорий (из за ограничения API Revit невозможно таким образом импортировать/экспортировать Описание подсказки).
Автоматическое создание и привязка параметров с вложенным семейством.
Для того чтобы создать параметры в родительском семействе и связать их с вложенным семейством, необходимо разместить экземпляр вложенного семейства в родительском. Далее необходимо воспользоваться плагином DiRootsOne.
Открываем ParaManager, переходим на вкладку Nested Instance. Далее выбираем размещенный экземпляр вложенного семейства.

Затем выбираем параметры которые необходимо создать и связать в родительском семействе. Далее выбираем команду Add Nested Parameters.

Далее в появившемся окне необходимо выбрать какими будут параметры: экземпляра или типа. Выбираем Apply. Параметры созданы и связаны.

ProSheets
Применение 1: данный инструмент позволяет делать batch export самых распространенных форматов, с возможностью задать один раз все настройки (которые полностью дублируют основные настройки экспорта Revit).

Применение 2: экспорт PDF корректно забирает данные о формате листов, позволяет их изменять, делать batch print листов разного размера.
